전체글
- [2024-05-20] 2024.05.21
- 죽기 전에, 더 늦기 전에 꼭 해야 할 42가지 2021.11.14
- 말그릇 2021.11.14
- 생각이 너무 많은 서른 살에게 2021.11.14
- WinMerge : 소스 비교 프로그램 2021.03.09
- Delegate (델리게이트) 사용법 및 예시 2019.08.27
- 컴퓨터 화면 실시간 스트리밍 프로그램 만들기 #1 2019.08.03 1
- 외부 FONT 프로젝트에 적용하기 2019.04.06
- 티스토리, 네이버 블로그에 소스 코드 넣기 2019.03.25
- 폴더 디렉터리 목록 불러오기 및 수정,삭제,저장 2019.03.25
[2024-05-20]
AMD3 1000만원 매수
- 시장 상승
- 탐욕 60 이상
- EMA 상승 추세
- RSI 상승 추세
- 170에 걸려 있는 옵션 73k
- 낮은 공매도
1차 목표가 : AMD 173
손절가 : -2%



죽기 전에, 더 늦기 전에 꼭 해야 할 42가지

가끔 스스로에게 '왜 살아가고 있는 것인가' 질문을 건넨다.
답변은 '살다 보니 재미가 있더라' 이다.
쳇바퀴 굴러가듯 살아가는 삶 속에서 어떤 이벤트가 있을까 기다려진다.
어떠한 일이 생길 것인가.
그 일은 나에게 어떠한 영향을 끼칠 것인가.
어떤 사람과 친해지면서 그 사람의 세계를 접하는 것도 무척이나 설레는 일이다.
나와는 다른 관점, 다른 태도, 다른 생각을 마주하는 것은 나에게 영감을 불어넣는다.
====
화가 났을 때 타인에게 상처를 줬던 경험?
나의 의도는 그렇지 않더라도 듣는 사람에 따라 받아들이는게 다를 것이다.
나는 모르지만 상대방에게 상처를 준 경우도 있겠지싶다.
특히나 사소한 것에 서운해할 수도 있는 연인관계라면 더 예민할 것이라 생각한다.
확실한 건, 경험이 쌓일수록 특정 단어나 특정 문장은 쓰지 말아야겠다라는 규칙은 쌓여왔다.
하지만 나의 배려가 발전했다고 하더라도, 상대방이 받아왔던 배려보다 못한다면 나는 못난 사람이겠지
그러면 내가 더 이해하고 배려하리라
==
주위에 덕을 베풀어라?
죽기전까지 헌혈 100번하기 버킷리스트는 36% 완료됐다.
봉사활동은 시간이 없다는 핑계로 5년전부터 안함
기부는 단체를 믿을 수 없다는 핑계로 2년전부터 안함
일단, 주변 사람들에게 잘하자. 각자의 인생에서는 자기가 주인공인데 그들에게 좋은 조연으로 기억되게끔.
아, 물론 내 인생에서는 내가 주인공이다
==
어떤 상황에서도 진실해라
미성년자일 때는 거짓말을 했던 경험이 또렷히 기억난다.
그 원인을 정리해봤다.
'나의 치부를 들키고 싶지 않은 마음'
'타인에게 잘 보이고 싶은 마음'
하지만 어느 순간 부터는 '나의 치부조차도 나의 일부' 라고 인정을 하면서 신경끄지 않게 됐다.
또 잘보이고 싶다면 거짓말로 나를 포장하는게 아니라
'내가 그렇게 되도록 발전하면 되지' 라는 생각을 하게 됐다.
만약에 안된다면? 어쩔 수 없지. 현재의 나를 받아들인다.
==
웃음은 만병통치약
개드립으로 인한 또라이 소리를 들을 때 쾌감을 느낀다.
순간적으로 필터링없이 나오는 드립이 내가 생각했을 때 재밌고 타인을 빵 터뜨렸을 때 성취감이 든다.
초등학교 4학년 때, 장래희망에 개그맨이라고 적었던 게 생각이 난다.
드립이 떠올랐지만 내 주위에 공감해줄만한 사람이 없을 때가 개탄스럽다.
아무튼 재밌는게 최고다.
==
건강을 지켜라.
참.. 나에게 필요한 말이다.
현 시점이 인생 최대의 몸무게를 기록했으니 말이다.
반박 불가한 말이다.
산책도 하고 쇠질도 하면서 건강챙기자.
회사에 김과장님의 요로결석 경험담도 꼭 기억하고 물 많이 마시자.
'아픈건 싫으니까'
'아프니까 청춘이다' 같은 🐶소리는 그만
==
하고싶은 일이 보람을 준다
'하고 싶은 일'을 직업으로 한다는 것은 엄청난 축복이다.
나는 코딩하는 것을 좋아하고 업으로 하고 있으니 축복받은게 아닐까싶다.
부업을 하여 소득을 얻고 싶은마음도 있다.
크몽에서 여러 사업자들의 경험 pdf를 구매했고 실천을 해보도록 하자.
내가 그 정도의 그릇이 될지는 내가 정하는 거니까 정신차리자.
==
부모님께 효도해라
성경 십계명에도 나와있듯 매우 중요하다.
우리 집안은 아버지 사업이 잘 안됐던 시기를 거쳐 지금은 입에 풀칠할 정도는 된 것 같다.
삼시세끼 공장에서 컵라면으로 끼니 때우며 가정에서는 강한 모습만 보여주려한 아버지의 심정과 가장의 무게.
암수술 후 수술방에서 나와 입원실로 가던 어머니의 차가웠던 손.
이제 나는 다 커서 용돈 드리는 아들이 되었다.
항상 그들의 편이고 힘이 되어주리라.
말그릇

#말그릇
나는 내가 가진 생각을 표현하는 것에 느리다
1. 내가 가진 생각을 다양한 관점에서 보더라도 문제가 없는지 자체 검증하기
2. 문장으로 표현할 때 단어 때문에 상대방이 기분 상해할 수도 있을지 검증하기
이런 과정 때문에 느리다.
자체 검증 과정을 거친다고 하더라도 항상 상대방이 수긍하는 것은 물론 아니다.
사람마다 살아온 환경과 생각이 다르기 때문이다.
말을 한다는 것 자체가 의사소통이다.
이제는 가벼운 논쟁를 통해서도 상대방의 태도를 분별을 하는 것 같다.
1. 우리는 타인이고, 나와는 생각이 다르지만 너의 생각을 존중한다는 태도
2. 내 생각이 무조건 맞고 너가 틀렸다는 태도
2-1. 논쟁을 펼쳐 설득하려함
2-2. 설득은 못하고 자존심 때문에 비아냥대기
확실한 건, 1번의 태도를 가진 사람이 마음 편하게 만날 수 있는 사람이다.
-----------------------------------------------------------------------------------------
"감정표현에 서툰 사람은 너무나 많다"
감정표현에 서투렀던 과거의 나 또한 포함된다
결과적으로 중요한 태도를 몇가지 정리해보면,
1. 부정적인 감정이 들엇을 때, 어떤 원인에서 시작했는지 생각해보기
2. 나의 감정보다 그 사람과의 관계를 위해 어떻게 표현을 해야 좋을지 고민해보기
-----------------------------------------------------------------------------------------
1) 공식을 발견하기 위해 나만의 문장 완성하기
나는 관계에서 가장 중요한 것은 '서로 존중하기'라고 생각해
나는 직장생활을 잘하려면 반드시 '잘될거라 생각하기' 라고 믿어
나는 사람이 살면서 '타인과의 약속'만은 지켜야 한다고 생각해
나는 일을 할 때 '얻게 되는 것'을 우선순위로 두어야 해
나는 '남 탓하는' 사람들과 대화하기가 불편해
-----------------------------------------------------------------------------------------
2) 공식을 발견하기 위해 나만의 문장 완성하기
나에게 큰 영향을 주었던 사건은 '결혼식 사회'야
그것은 나에게 경험 안했더라도 두려워할 필요 없다는 교훈을 주었어
나는 인생을 살면서 힘이 들 때 '그럴 수도 있지'라고 생각해
내가 정말 행복할 수 있으려면 '사소한 것에도 감사하는 태도'라고 생각해
내 삶에서 '사색'하지 않는다는 것은 상상할 수 없어
-----------------------------------------------------------------------------------------
이 책을 접하게 된 건, 예전에 만났던 친구로 인해서다
감정표현에 서툰 친구라는 걸 아고 있기에, 앞으로 더 성장했으면 좋겠다
'독서' 카테고리의 다른 글
| 생각이 너무 많은 서른 살에게 (0) | 2021.11.14 |
|---|
생각이 너무 많은 서른 살에게

팩트 테이블을 통해 나를 개관적으로 보기
1. 지금 회사에서 3년간 근무했다.
장점 : 인내심 성장. 반도체 장비 업계 이해
단점 : 한 우물에만 있을 수 있다.
2. 장비 프로그램만 개발했다.
장점 : 장비 프로그램 분야에 필요한 기술 습득
단점 : 이 분야에 밖에 활용 못함
3. 인생의 어느 시점부터는 사장님이 되고 싶다.
장점 : 현실에 안주하지 않고 나아가려하는 열정
단점 : 현실에 불만족
4. 입사 당시의 상사 절반 이상이 퇴사 및 부하직원 증가
장점 : No 눈치, 리더쉽 습득, 생겨버린 여유
단점 : 부하직원이 생기며 따라오는 책임감, 교육을 하며 갖게되는 기대감과 실망감
지금의 회사를 다니며 장점을 꼽아보자.
1. 나의 드립을 이해하며 리액션해주는 고마운 분들이 있음.
2. 코딩을 업으로 한다. 가능하다면 평생 업으로 삼고 싶다.
3. 위치가 좋음.
4. 사내 식당 맛
5. 빡빡하지 않은 일과
반대로 단점은?
1. 출장이 잦음
2. 적은 디버깅 시간
3. 코딩 외적인 일
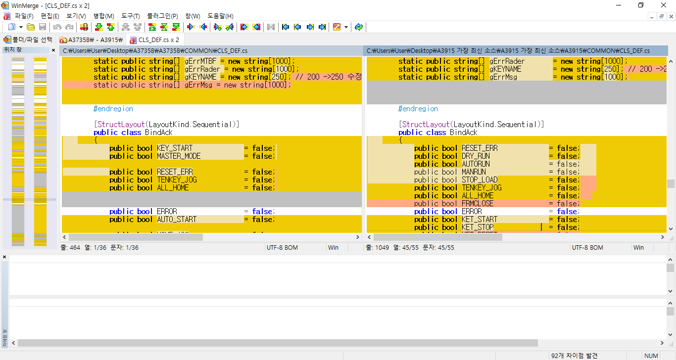
WinMerge : 소스 비교 프로그램
회사에서는 소스 컴페어 프로그램으로 Beyond Compare 4를 사용했었지만
무료 소프트웨어인 WinMerge 도 괜찮게 사용했었다.
구버전과 신버전을 비교하여 수정할 때 주로 사용하였다.



Alt + 방향키 만 사용하여 빠르게 업데이트하자
'유용한 소프트웨어' 카테고리의 다른 글
| Color Cop : 색상 추출 소프트웨어 (0) | 2016.07.06 |
|---|
Delegate (델리게이트) 사용법 및 예시
1.
이벤트 핸들링을 위해서 사용, 쉽게말해서 피동적인 액션을 취할때 사용한다
누군가가 나를 호출하므로서 내가 호출당하기 위해 사건에 개입하는 일이 없게된다
즉, 사건과 그로인한 행위를 분리할 수 있다
2.
C++에서 이 이벤트핸들링을 위해서 사용하던 함수포인터라는 개념을 더더욱 쓰기좋게 만들어둔 형태
3.
C# delegate는 C/C++의 함수 포인터와 비슷한 개념으로 메서드 파라미터와 리턴 타입에 대한 정의를 한 후, 동일한 파라미터와 리턴 타입을 가진 메서드를 서로 호환해서 불러 쓸 수 있는 기능이다.
예를 들면, 아래 RunDelegate 델리게이트는 입력 파라미터가 int 하나이고 리턴 값이 없는 메서드를 가리킨다. RunThis() 메서드와 RunThat()메서드는 모두 int 파라미터 하나에 리턴 값이 없는 메서드이므로, RunDelegate의 함수 형식(prototype)과 맞으므로 이 delegate를 사용할 수 있다.
예시.
버튼을 누르면 월드내 생성되는 오브젝트 전체가 죽는다고 가정했을 때
이벤트핸들링 없이 처리하면, 버튼이 눌렸을 시점을 IF문 등으로 체크하여
모든 오브젝트를 돌며 죽는 처리를 해야함.
foreach(WorldInObject obj in ..)
obj.die();
그러나 델리게이트를 사용하면, 이것에 대한 코드를 안짜도 된다.
모든 오브젝트의 어미에 미리 void OnButtonPressed(){ this.die(); } 를 선언하고 관장하는쪽에 등록 해두기만하면 전혀 호출할 필요가 없다.
왜냐하면, 버튼이 눌렸을 경우 버튼을 관장하는 매니저에서 OnButtonPressed를 자동으로 호출할 것이기 때문이다.
출처 : http://devkorea.co.kr/bbs/board.php?bo_table=m03_qna&wr_id=36068
데브코리아
한국 게임개발자 커뮤니티
devkorea.co.kr
'C#' 카테고리의 다른 글
| 컴퓨터 화면 실시간 스트리밍 프로그램 만들기 #1 (1) | 2019.08.03 |
|---|---|
| 외부 FONT 프로젝트에 적용하기 (0) | 2019.04.06 |
| 폴더 디렉터리 목록 불러오기 및 수정,삭제,저장 (0) | 2019.03.25 |
컴퓨터 화면 실시간 스트리밍 프로그램 만들기 #1
원리는 간단하다.
1. 0.1초마다 사진을 찍듯 캡쳐를 한다.
2. WinForm의 Picture box에 띄워준다.
|
1
2
3
4
5
6
7
8
9
10
11
12
13
14
15
16
17
18
19
20
21
22
23
24
25
26
27
28
29
30
31
32
33
34
35
36
37
38
39
40
41
42
43
44
45
46
47
48
49
50
51
52
53
54
55
56
57
58
59
60
61
62
63
64
65
|
using System;
using System.Collections.Generic;
using System.ComponentModel;
using System.Data;
using System.Drawing;
using System.Drawing.Imaging;
using System.Linq;
using System.Text;
using System.Threading;
using System.IO;
namespace WindowsFormsApp1
{
public partial class Form1 : Form
{
Size sz;
Bitmap bitmap;
Graphics graphics;
Thread thread;
MemoryStream ms;
byte[] buf;
public Form1()
{
InitializeComponent();
graphics = Graphics.FromImage(bitmap);
thread = new Thread(Capture_Thread);
ms = new MemoryStream();
}
public void Capture_Thread()
{
while (true)
{
graphics.CopyFromScreen(0, 0, 0, 0, sz);
try
{
buf = ms.ToArray();
}
catch(Exception e)
{
}
pictureBox1.ImageLocation = "x2.jpg";
Thread.Sleep(100);
}
}
private void button1_Click(object sender, EventArgs e)
{
if (!thread.IsAlive)
}
}
}
http://colorscripter.com/info#e" target="_blank" style="color:#4f4f4ftext-decoration:none">Colored by Color Scripter
|
http://colorscripter.com/info#e" target="_blank" style="text-decoration:none;color:white">cs |
최종 목표는 이미지를 Byte로 변환하여 TCP 통신하는 것이다.
그리고 현 상태의 문제점은 초당 10 프레임이라는 것.
'C#' 카테고리의 다른 글
| Delegate (델리게이트) 사용법 및 예시 (0) | 2019.08.27 |
|---|---|
| 외부 FONT 프로젝트에 적용하기 (0) | 2019.04.06 |
| 폴더 디렉터리 목록 불러오기 및 수정,삭제,저장 (0) | 2019.03.25 |
외부 FONT 프로젝트에 적용하기

1. 위와 같이 글꼴 파일을 하나 준비하자.

2. 위와 같이 프로젝트를 만들어 글꼴 파일을 추가하자
속성에서 출력 디렉터리에 복사 값을 '새 버전이면 복사' 로 변경

3. using System.Drawing.Text 상단에 명시
font 객체 생성 및 폰트 파일 추가 -> 폰트 대입
어때요. 참 쉽죠?
'C#' 카테고리의 다른 글
| Delegate (델리게이트) 사용법 및 예시 (0) | 2019.08.27 |
|---|---|
| 컴퓨터 화면 실시간 스트리밍 프로그램 만들기 #1 (1) | 2019.08.03 |
| 폴더 디렉터리 목록 불러오기 및 수정,삭제,저장 (0) | 2019.03.25 |
티스토리, 네이버 블로그에 소스 코드 넣기
폴더 디렉터리 목록 불러오기 및 수정,삭제,저장
이 프로그램을 만들 때 작성한 클래스다.
개요는 이렇다.
1. 복사 대상 폴더를 선택한다.
2. 복사할 폴더를 선택한다.
3. 폴더에 있는 파일들중에 바꿀 텍스트와 원래 텍스트를 적는다.
4. 실행한다.
5. 파일들중 바뀐 항목들을 확인한다.
디렉터리 및 파일을 관리하는 부분을 정리
|
1
2
3
4
5
6
7
8
9
10
11
12
13
14
15
16
17
18
19
20
21
22
23
24
25
26
27
28
29
30
31
32
33
34
35
36
37
38
39
40
41
42
43
44
45
46
47
48
49
50
51
52
53
54
55
56
57
58
59
60
61
62
63
64
65
66
67
68 |
/****************************************************/
/* 변수 선언 부분 */
/****************************************************/
private String m_sOriginPath, m_sTargetPath;
private String m_sOriginText, m_sRewriteText;
private DirectoryInfo m_dOriginDirInfo;
private DirectoryInfo m_dTargetDirInfo;
/****************************************************/
/* COPY할 폴더 경로에 중복 파일 체크 및 묻기 */
/****************************************************/
public bool m_CopyReady()
{
bool delFlag = false;
foreach (var OriginFile in m_dOriginDirInfo.GetFiles())
{
foreach (var TargetFile in m_dTargetDirInfo.GetFiles())
{
if (OriginFile.Name.Equals(TargetFile.Name))
{
if (delFlag)
{
TargetFile.Delete();
}
else
{
if (MessageBox.Show("중복된 이름의 파일이 있습니다.\r삭제후 복사합니다",
"입력 취소", MessageBoxButtons.YesNo) == DialogResult.Yes)
{
TargetFile.Delete();
delFlag = true;
}
else
{
MessageBox.Show("실행을 취소했습니다.");
return false;
}
}
}
}
}
return true;
}
/****************************************************/
/* 파일을 한줄씩 읽어 텍스트 검사 후 수정, 파일 쓰기 */
/****************************************************/
public void m_CopyFiles(String fileName)
{
String[] OriginTextLine = System.IO.File.ReadAllLines(
@m_sOriginPath + "\\" + fileName);
StreamWriter TargetOutputFile = new StreamWriter(
@m_sTargetPath + "\\" + fileName);
if (OriginTextLine.Length > 0)
{
for (int i = 0; i < OriginTextLine.Length; i++)
{
OriginTextLine[i] = OriginTextLine[i].Replace(
m_sOriginText, m_sRewriteText);
TargetOutputFile.WriteLine(OriginTextLine[i]);
}
}
TargetOutputFile.Close();
}
|
cs |
'C#' 카테고리의 다른 글
| Delegate (델리게이트) 사용법 및 예시 (0) | 2019.08.27 |
|---|---|
| 컴퓨터 화면 실시간 스트리밍 프로그램 만들기 #1 (1) | 2019.08.03 |
| 외부 FONT 프로젝트에 적용하기 (0) | 2019.04.06 |
MainForm.cs
RewriteCopy.exe